電子郵件信箱空間不足Q&A
親愛的同仁您好:
電子郵件信箱空間容量不足將導致無法正常收發信件,另信箱儲存空間為全校教職員共用,整體資源有限,為確保系統穩定運作並避免非必要資料占用儲存空間,敬請協助清理信箱內容,具體建議如下:
- 定期刪除不再需要的舊郵件,尤其是附件較大的信件。
- 清空垃圾郵件匣及已刪除的郵件匣。
- 定期備份重要資料至個人儲存裝置,確認完成備份後再將舊資料從信箱中刪除。
- 建議針對三年以上的郵件進行檢視與刪除。
📌 建議定期進行信箱整理,確保您的信箱效率與系統穩定。
如需協助,請聯繫資訊處(分機 1172、1174)。
感謝您的配合與支持!
Q1:如何查看目前信箱剩餘容量 ?
A:請先登入Outlook信箱,並點選右上角⚙️選項 → 一般 → 我的帳戶 ,即可查看目前信箱已使用的容量。
※若信箱空間不足,可參考Q2,將信件依檔案大小排序後,將夾帶較大附件的檔案刪除,以釋出信箱空間。
※若信件種類繁雜,可參考Q3,為信箱建立收件匣規則進行分類,未來收到符合規則的信件則會收納至指派的資料夾中。

Q2:如何變更信件的排序方式 ?
A:請先登入Outlook信箱,並點選篩選 → 排序方式 → 依使用者需求自行調整

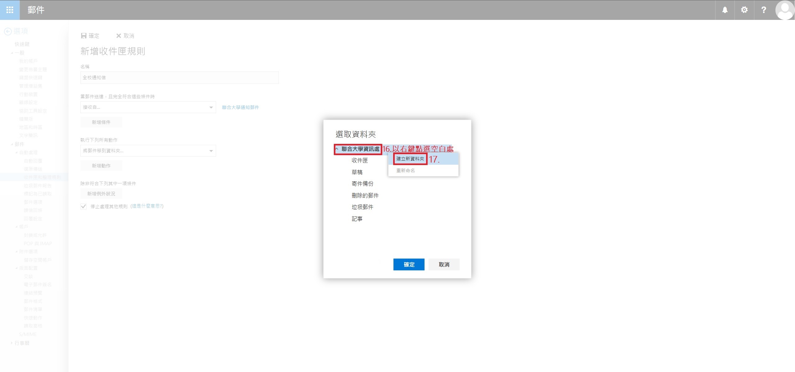
Q3:如何進行信件分類 ?
A:以建立全校通知信收納規則為例,請參考下列圖示步驟









瀏覽數:
